Jump to content

Recommended Posts

Posted (edited)

Здравствуйте все, в организации собираются полностью переделать всю сетвую инфраструктуру, т.к. то что есть сейчас назвать структурированной сетью тяжело. Организация - 12 корпусов разной этажности, разбросанных по городу, создание и настройку поручили мне, но т.к. с такими большими сетями я дела не имел, прошу консультацию у форумчан. Как всегда все упирается в деньги -чем дешевле, тем лучше. Увы на один корпус уже закупили на доступ DES-1210-28 (не ME).

 

Я хочу выделить каждый кабинет в отдельный Vlan, котрые будут терминироваться на маршрутизаторах в каждом корпусе.

На каждый этаж корпуса - свое кольцо из DES-1210-28. Все кольца (в каждом по 20-30 vlan) приходят в два DGS-3000, которые будут работать DHCP-Relay'ами. Думаю, в каждом корпусе будет стоять DHCP сервер раздающий адреса в Vlan на основании Option82, вставленной коммутаторами агрегации. На всех коммутаторах будет включен RSTP, интерфейсы маршрутизаторов и DHCP сервера объединю в бридж, т.о. в случае падения любого коммутатора агрегации сеть остается работоспособной.

 

Как я уже писал, все Vlan приходят на маршрутизаторы, на каждом Vlan-интерфейсе будет поднят VRRP, для защиты от отказа маршрутизатора.

VRRP Master/Backup будeт равномерно распределены между маршрутизаторами для балансировки (http://habrahabr.ru/post/128770/).

Маршрутизаторы скорее всего на Intel Xeon E3 + Intel i350 c Linux.

Между маршрутизаторами будет поднят OSPF Area n, и от каждого - линк в ядро.

Кто-что скажет по поводу моих рассуждений? Схему прилагаю.

 

Собственно меня интересует:

1) сможет ли DGS-3000 релеить DHCP запросы из транзитных VLAN? Возможна ли работа DHCP Snooping?

2) Разумна ли идея резервирования на L2, путем включения RSTP на портах коммутаторов и объединения серверных портов в бридж (получается один линк будет заблокирован)?

3) Правильность подхода вцелом?

 

 

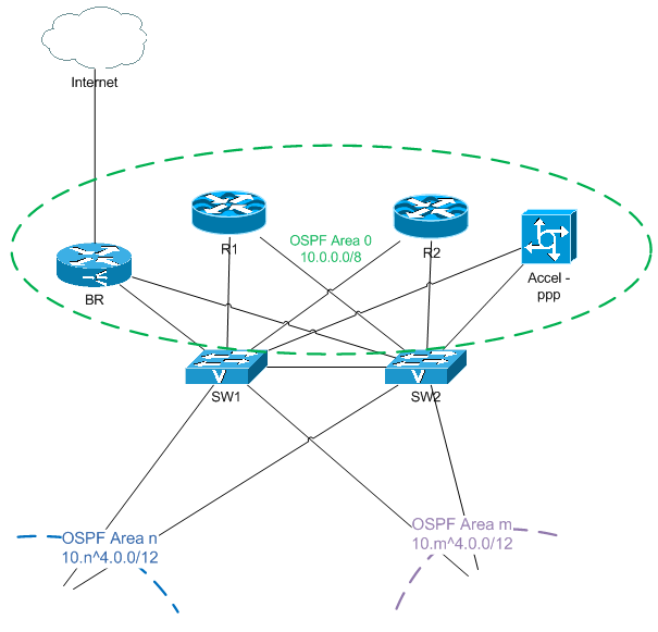
А вот на счет ядра у меня больше вопросов, чем ответов. Полноценный L3-коммутатор мы скорее всего не потянем, и прийдется извращаться так-же: L2-коммутатор + Intel Xeon. Позже попробую описать свои соображения по этому поводу.

 

 

Привел предполагаемую схему ядра.

Правильно ли я полагаю, что R1 ядра должен быть соединен VLANом с каждым R1 каждого корпуса, а R2 соответственно с R2?

На L2 включить RSTP, для резервирования линков?

Сервер с accel-ppp настроить на анонсирование сети 0/0 в OSPF или лучше настроить статический маршрут 0/0 на сервер с accel-ppp?

Сервер с accel-ppp подключить прямым VLANом к BR?

 

Канал в интернет не широкий и BR это громко сказано, скорее всего никакого BGP, просто 0/0 от провайдера.

post-115308-008096600 1378473527_thumb.png

post-115308-034957000 1378478848_thumb.png

Edited by SABRE
Posted

Отчего же? Два интерфейса в одном широковещательном домене, просто таких пар около ста.

 

Никто больше ничего не посоветует?

Posted (edited)

Попутно возник вопрос по ПО. Какой посоветуете биллинг? Все что нужно - поставить галочку "Доступ разрешен", и статистика по объему трафика. Можно ли использовать один компьютер для связки MySQL + FreeRADIUS + Billing + Zabbix, а второй - accel-ppp + nat + bird?

Edited by SABRE
Posted (edited)

пользуюсь на агрегации L3 свичами DGS-3627, по ценнику он вам выйдет дешевле чем (DGS-3000 + сервер), на доступе стоят DES-3200, так же раздаю DHCP по Options 82, никаких проблем все пашет, 3627 релеет нормально

На DGS-3627 созданы Vlan и интерфейсы на каждом порту, к каждому порту подключены по 1-4 DES-3200, т.е. подключение по принципу звезды, маршрутизация между интерфейсами по OSFP,

STP не пользую, как бы проблем с кабелем у меня не бывает

Edited by Weld
Posted

Weld к сожалению они уже сняты с производства. А новые L3 модели стоят так-же как и DGS-3000-26TC в связке с Supermicro SYS-5017C-MF + Intel i350T2.

В ядро думаю ставить все те же Supermicro SYS-5017C-MF + Intel i350T2 в связке с D-Link DGS-3120-24SC.

Posted

К счастью они сняты с производства. L3 на длинке делать не нужно, потом всё равно переделывать. Тем более тут какие-то софт-фичи аля vrrp, сервер будет работать вменяемее.

Join the conversation

You can post now and register later. If you have an account, sign in now to post with your account.

Guest
Reply to this topic...

×   Pasted as rich text.   Paste as plain text instead

  Only 75 emoji are allowed.

×   Your link has been automatically embedded.   Display as a link instead

×   Your previous content has been restored.   Clear editor

×   You cannot paste images directly. Upload or insert images from URL.

×
×
  • Create New...
На сайте используются файлы cookie и сервисы аналитики для корректной работы форума и улучшения качества обслуживания. Продолжая использовать сайт, вы соглашаетесь с использованием файлов cookie и с Политикой конфиденциальности.