dimokrzn Posted November 28, 2011 Posted November 28, 2011 ситуация следующая: есть компьютер с установленным router os на нем поднят pptp сервер, созданы учетные записи. все юзеры ходят в интернет через маскарадинг, соответственно через 1 внешний адрес. провайдер выдал /24 белых адресов. но никак не могу понять как каждому пользователю присвоить внешний адрес. чтение мануала по микротику пока не помогает. Вставить ник Quote
Saab95 Posted November 28, 2011 Posted November 28, 2011 Провайдер выдал вам целую подсеть на 254 адреса, для которой указал в качестве шлюза ваш микротик? Или он выдал вам всего 254 адреса, и текущий адрес микротика находится в этой подсети? Если первое, тогда вам надо модернизировать правило маскардинга, указав в качестве Src Address подсеть, используемую для выдачи вашим клиентам, например 192.168.0.1/24, тогда маскардинг будет применятся только к этой сети, и прописав белые адреса в Remote Address клиенты будут ходить в интернет без ната. Если второе, тогда правите правило маскардинга как указано выше. На интерфейсе, на котором указана белая подсеть включаете Proxy-ARP (в пункте ARP интерфейса бриджа или Ether), после этого прописываете белые адреса в Remote Address и клиенты так же смогут ходить в интернет без ната. Вставить ник Quote
dimokrzn Posted November 28, 2011 Author Posted November 28, 2011 выдано 254 адреса и микротик находится в этой подсети сделал как сказано выше но почему то не помогло вот кусочек конфига /interface ethernet set 0 arp=enabled auto-negotiation=yes cable-settings=default disable-running-check=yes disabled=no full-duplex=yes l2mtu=16383 mac-address=00:00:00:00:00:00 mtu=1500 name=ether1 speed=100Mbps set 1 arp=proxy-arp auto-negotiation=yes cable-settings=default disable-running-check=yes disabled=no full-duplex=yes mac-address=00:00:00:00:00:28 mtu=1500 name=WAN speed=100Mbps set 2 arp=enabled auto-negotiation=yes cable-settings=default disable-running-check=yes disabled=no full-duplex=yes mac-address=00:00:00:00:00:2A mtu=1500 name=LAN speed=100Mbps /ip address add address=91.219.x.10/24 broadcast=91.x.x.255 disabled=no interface=WAN network=91.x.x.0 add address=91.219.x.12/24 broadcast=91.x.x.255 disabled=no interface=WAN network=91.x.x.0 add address=91.219.x.14/24 broadcast=91.x.x.255 disabled=no interface=WAN network=91.x.x.0 /ppp secret add caller-id="" comment="" disabled=no limit-bytes-in=0 limit-bytes-out=0 name=centr_19 password=2b1 profile=2048 remote-address=91.x.x.14 routes="" service=any /ip firewall nat add action=masquerade chain=srcnat disabled=no out-interface=WAN src-address=91.x.x.0/24 Вставить ник Quote
Saab95 Posted November 28, 2011 Posted November 28, 2011 /ip address add address=91.219.x.10/24 broadcast=91.x.x.255 disabled=no interface=WAN network=91.x.x.0 add address=91.219.x.12/24 broadcast=91.x.x.255 disabled=no interface=WAN network=91.x.x.0 add address=91.219.x.14/24 broadcast=91.x.x.255 disabled=no interface=WAN network=91.x.x.0 /ip firewall nat add action=masquerade chain=srcnat disabled=no out-interface=WAN src-address=91.x.x.0/24[/size] Вот это зачем? Вставить ник Quote
Ilya Evseev Posted November 29, 2011 Posted November 29, 2011 Вот похожий пример: http://wiki.mikrotik.com/wiki/Manual:Interface/PPTP#Connecting_Remote_Client 1) клиенты заводятся с адресами из публичной сети (в примере это 10.1.101.0/24) 2) на роутере его ip-адрес из публичной сети используется с маской /32 как шлюз во всех клиентских туннелях (10.1.101.1/32) 3) на wan-интерфейсе (в примере это "Office") включается proxy-arp. NAT не нужен - клиенты сразу получают публичные адреса. Вручную добавлять эти адреса на wan-интерфейс Микротика не нужно - ProxyARP сделает это автоматически. Вставить ник Quote
dimokrzn Posted November 30, 2011 Author Posted November 30, 2011 хм, странно. сделал все как посоветовали но почему то все равно не работает Вставить ник Quote
Saab95 Posted November 30, 2011 Posted November 30, 2011 Скрины выкладывайте тогда. Вставить ник Quote
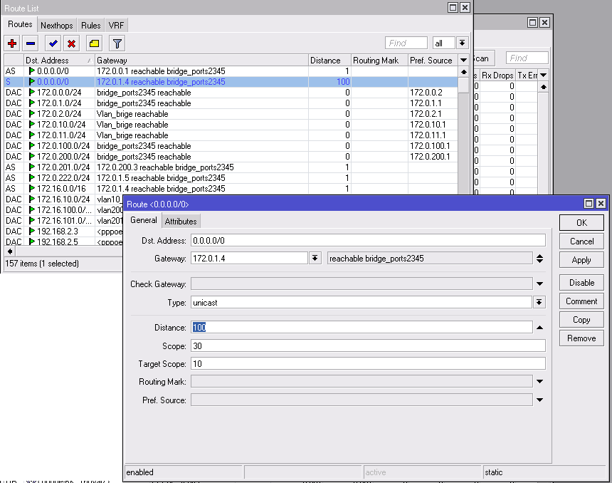
dimokrzn Posted November 30, 2011 Author Posted November 30, 2011 скрины каких именно настроек? Вставить ник Quote
Saab95 Posted December 1, 2011 Posted December 1, 2011 Вот при таких настройках все работает: Так же нат должен быть отключен для этих адресов. При настройке IP на примере маска 28, но вы должны свой адрес и маску указывать. Вставить ник Quote
liant Posted December 1, 2011 Posted December 1, 2011 Помогите кто может) Значит так! Есть микротик и 3 сетевые платы 1- плата смотрит в сторону клиентов 2- плата смотрит в интернет авторизация пппое с провайдером 3- плата смотрит в интернет другова провайдера авторизация та-же пппое Работает идеально!!! Тут задача появилась Надо ещё создать подключение ппптп, создал "сервер ппптп находится в интернете" указал внешний ип адрес конект есть! Только вот беда пптп подключается через второго провайдера а мне надо через первого((( Как это сделать подскажите плиз Вставить ник Quote
Saab95 Posted December 1, 2011 Posted December 1, 2011 Добавьте адрес сервера в интернете в IP--+routes и укажите шлюз для него - адрес шлюза нужного вам провайдера. Вставить ник Quote
liant Posted December 2, 2011 Posted December 2, 2011 (edited) Добавьте адрес сервера в интернете в IP--+routes и укажите шлюз для него - адрес шлюза нужного вам провайдера. А можно скрин? Вроде натыкал а подключение идет один фиг не от туда(( Edited December 2, 2011 by liant Вставить ник Quote
Saab95 Posted December 2, 2011 Posted December 2, 2011 У вас как я понял 2 маршрута по умолчанию 0.0.0.0/0 для каждого провайдера. Метрика интерфейса наверно одинаковая стоит? Измените ее так, чтобы у того провайдера, по которому вам надо к серверу подключаться она была например 1, а у другого 10. Вставить ник Quote
liant Posted December 2, 2011 Posted December 2, 2011 У вас как я понял 2 маршрута по умолчанию 0.0.0.0/0 для каждого провайдера. Метрика интерфейса наверно одинаковая стоит? Измените ее так, чтобы у того провайдера, по которому вам надо к серверу подключаться она была например 1, а у другого 10. Метрику не нашёл ( не могли бы скрин дать Вставить ник Quote
Saab95 Posted December 2, 2011 Posted December 2, 2011 Вот смотрите. В микротике метрика называется Distance: Вставить ник Quote
liant Posted December 17, 2011 Posted December 17, 2011 Спасибо! За советы! Поднял тунели))) Есть ещё вопрос в микротике 2 пппое подключения до провайдера. На каждом пппое есть статичный ип. Удаленно могу зайти в управелние микротика только через один ип он и пингуется(в настройках стоит галочка add default route) на второй ип не могу ткнуться на управление микротика и не пингуется( в чем трабл? Вставить ник Quote
Ilya Evseev Posted December 17, 2011 Posted December 17, 2011 на второй ип не могу ткнуться на управление микротика и не пингуется( в чем трабл? Скорее всего, ответы уходят через первый туннель с адресом отправителя из второго туннеля. Настройте PBR - http://wiki.mikrotik.com/wiki/Manual:PCC#Policy_routing Вставить ник Quote
liant Posted December 27, 2011 Posted December 27, 2011 Всем привет! Спасибо за ответы! По ходу изучения микротика возник ещё вопрос! Есть люди которые въезжают в квартиру и видят наш шнурок подключают его и получают дшцп от нашего микротика для них создан диапазон ип допустим 192.1.1.1/255.255.0.0 и днс 192,1,1,1 Новый пользователь открывает страничку в надежде что там есть инет а там его нет)))) Так вот как заставить микротик перенаправить весь 80 порт клиента на наш сайт допустим он за микротиком и имеет ип 192.168.104.5 Пример пользователь тыкает на ya.ru и попадает на 192.168.104.5 Вставить ник Quote
Saab95 Posted December 27, 2011 Posted December 27, 2011 Через WEB-proxy. Вот как-то так. Надо создать правило, которое будет перенаправлять всех из заданного диапазона адресов на 81 порт. В этом правиле указываете что все пакеты TCP с портами 80, 433 и какими там еще хотите (указываются через запятую). Перенаправление работает только в пределах микротика. На этом 81 порту создаете WEB-Proxy, а в нем одно правило с действием DENY и укажите внизу на какой веб сервер перенаправлять запрос - там вы пишите адрес своей странички с рекламой. Только я не пробовал будет ли там ссылка с папками работать, возможно можно только IP-адрес писать. Вставить ник Quote
m9ic Posted December 28, 2011 Posted December 28, 2011 Я делал через dst-nat и web proxy chain=dstnat action=dst-nat to-addresses=172.16.0.1 to-ports=8080 protocol=tcp src-address=192.168.0.0/24 dst-port=0-65535 Ну и веб прокси,dst-port=0-65535 local-port=8080, дальше все как на скриншоте выше. Только не забудьте в фильтрах разрешить трафик на этот хост и на днс заодно, если хотите перенаправлять на домен, а не айпишку Только я не пробовал будет ли там ссылка с папками работать, возможно можно только IP-адрес писать. Работает. Вставить ник Quote
liant Posted December 29, 2011 Posted December 29, 2011 Всем спс проблема решена!))) Только вот клиенты теперь тупят)) забывают поднять пппое)))) И видят страничку мою)))) И ещё вопрос подвисает пппое на провайдера "проблема не раз уж обсуждалась на форумах" помогает перезагрузка сервера удалённо или "вкыл и выкыл подключения вручную" как решить эту проблему вроде тока на микротике такая беда есть, независимо какая версия есть продукт 2.8 крякнутый потом решил купить лиценз последней версии ТОЖЕ залипает пппое горит R и тарифик 0/0 Вставить ник Quote
Saab95 Posted December 29, 2011 Posted December 29, 2011 Надо в профиле сервера PPPoE на вкладке Protocols поставить все галочки в NO. А в свойствах самого сервера пункт Keepalive Timeout указать время до отключения клиента в случае пропадания до него связи. Обычно в кабельных сетях ставят 5, в беспроводных 30 (это чтобы при обрыве с точки и последующем подключении соединение не обрывалось), параметр задается в секундах. Вставить ник Quote
liant Posted December 29, 2011 Posted December 29, 2011 Надо в профиле сервера PPPoE на вкладке Protocols поставить все галочки в NO. А в свойствах самого сервера пункт Keepalive Timeout указать время до отключения клиента в случае пропадания до него связи. Обычно в кабельных сетях ставят 5, в беспроводных 30 (это чтобы при обрыве с точки и последующем подключении соединение не обрывалось), параметр задается в секундах. У меня подтупливает пппое до моего провайдера, а не мой клиент который конектится до моего сервера Вставить ник Quote
Saab95 Posted December 29, 2011 Posted December 29, 2011 Тогда на вашем сервере в профиле вашего подключения на вкладке Limits в пункте Idle Timeout поставьте там 10 секунд например. А в свойствах самого подключения поставьте галочку Dial On Demand. Вставить ник Quote
liant Posted December 30, 2011 Posted December 30, 2011 Тогда на вашем сервере в профиле вашего подключения на вкладке Limits в пункте Idle Timeout поставьте там 10 секунд например. А в свойствах самого подключения поставьте галочку Dial On Demand. Limits в пункте Idle Timeout поставьте там 10 секунд например "Не активно не зя поменять "серое значение"" Вставить ник Quote
Recommended Posts
Join the conversation
You can post now and register later. If you have an account, sign in now to post with your account.