Jump to content

Recommended Posts

Posted

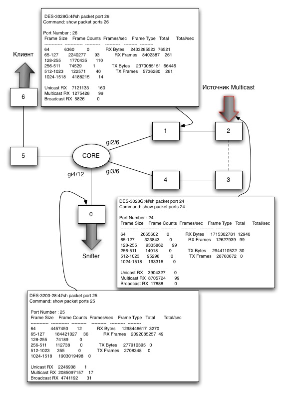
Хотели выдать клиенту транспорт L2 через нашу сеть, но столкнулись с интересной проблемой - не проходит multicast поток по сети L2, в тоже время IP работает без проблем.

На схеме коммутатор #2 - на нем источник. На порту источника видно поток в районе 100 пакетов. На соседнем транзитном коммутаторе #1 тоже на входе в транке есть поток. В транке на входе в коммутатор #0 где пытаюсь снифить - потока уже нет. Что-то там конечно есть, судя по статистике с транкового порта, но не 100 пакетов точно и не ловится снифером.

 

Похоже проблема в CORE. Это Catalyst 6500.

 

1. Коммутаторы источника #1,2,3,4 подключены к двум гигабитным транковым интерфейсам в STP кольце (gi2/6, gi3/6)

2. Коммутатор #0 тестовый, подключен к другому гигабитному транковому интерфейсу (gi4/12)

 

interface GigabitEthernet2/6
switchport
switchport trunk encapsulation dot1q
switchport trunk allowed vlan 100,158,260
switchport mode trunk
no ip address
mls qos vlan-based
!
interface GigabitEthernet3/6
switchport
switchport trunk encapsulation dot1q
switchport trunk allowed vlan 100,158,260
switchport mode trunk
no ip address
mls qos vlan-based
!
interface GigabitEthernet4/12
switchport
switchport trunk encapsulation dot1q
switchport trunk allowed vlan 100,260
switchport mode trunk
no ip address

 

Что не так в этих транковых интерфейсах?

post-57229-054299100 1311947367_thumb.jpg

Posted

no ip igmp snooping vlan <customer vlan>

по всей цепочке.

К сожалению :(

Core(config)#no ip igmp snooping ?  
 l2-entry-limit        limit on the l2 entry that can be installed by IGMP snooping
 limit                 Configure IGMP Snooping limits
 source-only-learning  source-only gce entries
 <cr>

Да и L3 интерфейс для клиентского vlan на CORE нет.

Posted

no ip igmp snooping vlan <customer vlan>

по всей цепочке.

Сделал пустой L3 интефейс для этого вилана в корке и отключил на нем igmp.

Вроде поехало.

 

Спасибо.

Join the conversation

You can post now and register later. If you have an account, sign in now to post with your account.

Guest
Reply to this topic...

×   Pasted as rich text.   Paste as plain text instead

  Only 75 emoji are allowed.

×   Your link has been automatically embedded.   Display as a link instead

×   Your previous content has been restored.   Clear editor

×   You cannot paste images directly. Upload or insert images from URL.

×
×
  • Create New...
На сайте используются файлы cookie и сервисы аналитики для корректной работы форума и улучшения качества обслуживания. Продолжая использовать сайт, вы соглашаетесь с использованием файлов cookie и с Политикой конфиденциальности.