Jump to content

Recommended Posts

Posted (edited)

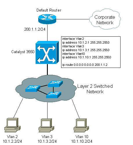
Всем привет.Есть локальная сеть,пример на фото.Маршрутизация настроена на L3 коммутаторе,каждый отдел в своём vlan.

 

DGS-3120-24SC:admin#show ipif 
Command: show ipif

IP Interface                : sip
VLAN Name                   : sip
Interface Admin State       : Enabled
Link Status                 : LinkUp
IPv4 Address                : 192.168.130.1/24 (Manual)  Primary
Proxy ARP                   : Disabled   (Local : Disabled)
IPv4 State                  : Enabled
IPv6 SLAAC state            : Disabled   (Default Router: Disabled)
DHCPv6 Client State         : Disabled   (Rapid commit : Disabled)
IPv6 State                  : Disabled

IP Interface                : sbyt
VLAN Name                   : sbyt
Interface Admin State       : Enabled
Link Status                 : LinkUp
IPv4 Address                : 192.168.40.1/24 (Manual)  Primary
Proxy ARP                   : Disabled   (Local : Disabled)
IPv4 State                  : Enabled
IPv6 SLAAC state            : Disabled   (Default Router: Disabled)
DHCPv6 Client State         : Disabled   (Rapid commit : Disabled)
IPv6 State                  : Disabled

IP Interface                : user
VLAN Name                   : user
Interface Admin State       : Enabled
Link Status                 : LinkUp
IPv4 Address                : 192.168.50.1/24 (Manual)  Primary
Proxy ARP                   : Disabled   (Local : Disabled)
IPv4 State                  : Enabled
IPv6 SLAAC state            : Disabled   (Default Router: Disabled)
DHCPv6 Client State         : Disabled   (Rapid commit : Disabled)
IPv6 State                  : Enabled


IP Interface                : guest
VLAN Name                   : guest
Interface Admin State       : Enabled
Link Status                 : LinkUp
IPv4 Address                : 172.16.210.1/24 (Manual)  Primary
Proxy ARP                   : Disabled   (Local : Disabled)
IPv4 State                  : Enabled
IPv6 SLAAC state            : Disabled   (Default Router: Disabled)
DHCPv6 Client State         : Disabled   (Rapid commit : Disabled)
IPv6 State                  : Disabled

IP Interface                : phone
VLAN Name                   : phone
Interface Admin State       : Enabled
Link Status                 : LinkUp
IPv4 Address                : 172.16.200.1/24 (Manual)  Primary
Proxy ARP                   : Disabled   (Local : Disabled)
IPv4 State                  : Enabled
IPv6 SLAAC state            : Disabled   (Default Router: Disabled)
DHCPv6 Client State         : Disabled   (Rapid commit : Disabled)
IPv6 State                  : Disabled

IP Interface                : video
VLAN Name                   : video
Interface Admin State       : Enabled
Link Status                 : LinkUp
IPv4 Address                : 192.168.2.1/24 (Manual)  Primary
Proxy ARP                   : Disabled   (Local : Disabled)
IPv4 State                  : Enabled
IPv6 SLAAC state            : Disabled   (Default Router: Disabled)
DHCPv6 Client State         : Disabled   (Rapid commit : Disabled)
IPv6 State                  : Disabled

IP Interface                : System
VLAN Name                   : default
Interface Admin State       : Enabled
Link Status                 : LinkUp
IPv4 Address                : 192.168.1.50/24 (Manual)  Primary
Proxy ARP                   : Disabled   (Local : Disabled)
IPv4 State                  : Enabled
IPv6 SLAAC state            : Disabled   (Default Router: Disabled)
DHCPv6 Client State         : Disabled   (Rapid commit : Disabled)
IPv6 State                  : Disabled
DHCP Option12 State         : Disabled
DHCP Option12 Host Name     : 


IP Interface                : printers
VLAN Name                   : printers
Interface Admin State       : Enabled
Link Status                 : LinkUp
IPv4 Address                : 192.168.110.1/24 (Manual)  Primary
Proxy ARP                   : Disabled   (Local : Disabled)
IPv4 State                  : Enabled
IPv6 SLAAC state            : Disabled   (Default Router: Disabled)
DHCPv6 Client State         : Disabled   (Rapid commit : Disabled)
IPv6 State                  : Disabled

IP Interface                : management
VLAN Name                   : management
Interface Admin State       : Enabled
Link Status                 : LinkUp
IPv4 Address                : 192.168.99.1/24 (Manual)  Primary
Proxy ARP                   : Disabled   (Local : Disabled)
IPv4 State                  : Enabled
IPv6 SLAAC state            : Disabled   (Default Router: Disabled)
DHCPv6 Client State         : Disabled   (Rapid commit : Disabled)
IPv6 State                  : Disabled

IP Interface                : buhgalteriya
VLAN Name                   : buhgalteriya
Interface Admin State       : Enabled
Link Status                 : LinkUp
IPv4 Address                : 192.168.30.1/24 (Manual)  Primary
Proxy ARP                   : Disabled   (Local : Disabled)
IPv4 State                  : Enabled
IPv6 SLAAC state            : Disabled   (Default Router: Disabled)
DHCPv6 Client State         : Disabled   (Rapid commit : Disabled)
IPv6 State                  : Enabled

L2 свичи и роутер в naitive vlan(ip 192.168.1.0/24)

Подскажите как правильно сделать,оставить свичи и роутер в naitive vlan или создать на L3 комутаторе ещё один vlan с ipif и переместить свичи и роутер туда?

 

howto_3550_intervlanrouting.gif

Edited by Palamar
Posted

роутер в naitive vlan? понятие native-vlan для L3 устройств неприменимо

какая задача?

тебе нужен интерфейс управления?

inband или outband?

Posted
26 минут назад, bqd сказал:

роутер в naitive vlan? понятие native-vlan для L3 устройств неприменимо

какая задача?

тебе нужен интерфейс управления?

inband или outband?

Да,нужен интерфейс управления.

native-vlan я имею ввиду default vlan(без vlan,1 vlan) хз как правильно.

Posted

ну т.е. нужен inband

native для этого совершенно не обязателен, влан управления может быть любым. (у меня их несколько под разные домены управления)

главное чтоб этот влан присутствовал во всех транках по маршруту от клиента к устройству

для простоты сойдет и 1-й влан (native по умолчанию)

некоторые параноики считают что native это плохо, но на них можно забить.

 

что касается роутера, то на него адрес управления удобней вешать на лупбек и объявлять адрес интерфейса в оспф (или другую динамику)

 

Posted (edited)
29 минут назад, bqd сказал:

ну т.е. нужен inband

native для этого совершенно не обязателен, влан управления может быть любым. (у меня их несколько под разные домены управления)

главное чтоб этот влан присутствовал во всех транках по маршруту от клиента к устройству

для простоты сойдет и 1-й влан (native по умолчанию)

некоторые параноики считают что native это плохо, но на них можно забить.

 

что касается роутера, то на него адрес управления удобней вешать на лупбек и объявлять адрес интерфейса в оспф (или другую динамику)

 

т.е на роутере никаких вланов создавать ненужно?Цепляю адрес на internal к примеру 192.168.1.1,на L3 делаю дэфолтный маршрут через 192.168.1.1.И на роутере создаю ещё интерфейс loopback c адресом к примеру 10.10.10.10 с которого буду его администрировать?Роутер не cisco а fortigate.

Edited by Palamar

Join the conversation

You can post now and register later. If you have an account, sign in now to post with your account.

Guest
Reply to this topic...

×   Pasted as rich text.   Paste as plain text instead

  Only 75 emoji are allowed.

×   Your link has been automatically embedded.   Display as a link instead

×   Your previous content has been restored.   Clear editor

×   You cannot paste images directly. Upload or insert images from URL.

×
×
  • Create New...
На сайте используются файлы cookie и сервисы аналитики для корректной работы форума и улучшения качества обслуживания. Продолжая использовать сайт, вы соглашаетесь с использованием файлов cookie и с Политикой конфиденциальности.