Jump to content

Управление внешней нагрузкой SNR-ERD-4s командной строкой


Recommended Posts

Posted (edited)

Владимир приветствую. Я ответил Вам в почту 19.07. Дублирую информацию на форум:

 

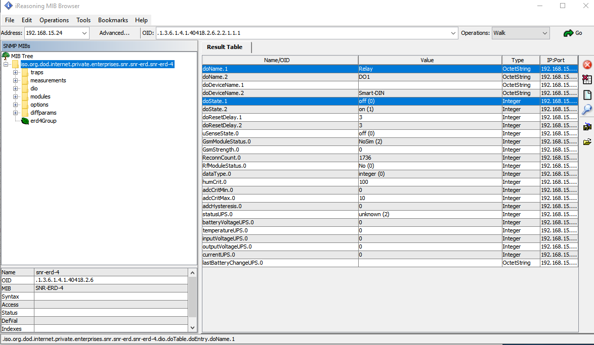
Связанные с реле, OID в MIB:

1056079463_OIDReleyandDO.thumb.png.40430578a5d3a4455a323db453cc2804.png

 

 

Команды для net snmp:

snmpset -v1 -c public(Ваш_community=pass) 192.168.15.20(Ваш_ERD_IP) .1.3.6.1.4.1.40418.2.6.2.2.1.3.1 i 1  -  ON
snmpset -v1 -c public(Ваш_community=pass) 192.168.15.20(Ваш_ERD_IP) .1.3.6.1.4.1.40418.2.6.2.2.1.3.1 i 0  -  OFF

Edited by Dmitriy Lizunov

Join the conversation

You can post now and register later. If you have an account, sign in now to post with your account.

Guest
Reply to this topic...

×   Pasted as rich text.   Paste as plain text instead

  Only 75 emoji are allowed.

×   Your link has been automatically embedded.   Display as a link instead

×   Your previous content has been restored.   Clear editor

×   You cannot paste images directly. Upload or insert images from URL.

×
×
  • Create New...
На сайте используются файлы cookie и сервисы аналитики для корректной работы форума и улучшения качества обслуживания. Продолжая использовать сайт, вы соглашаетесь с использованием файлов cookie и с Политикой конфиденциальности.