Jump to content

Recommended Posts

Posted

Всем добрый день.

Есть ГС на PBI.

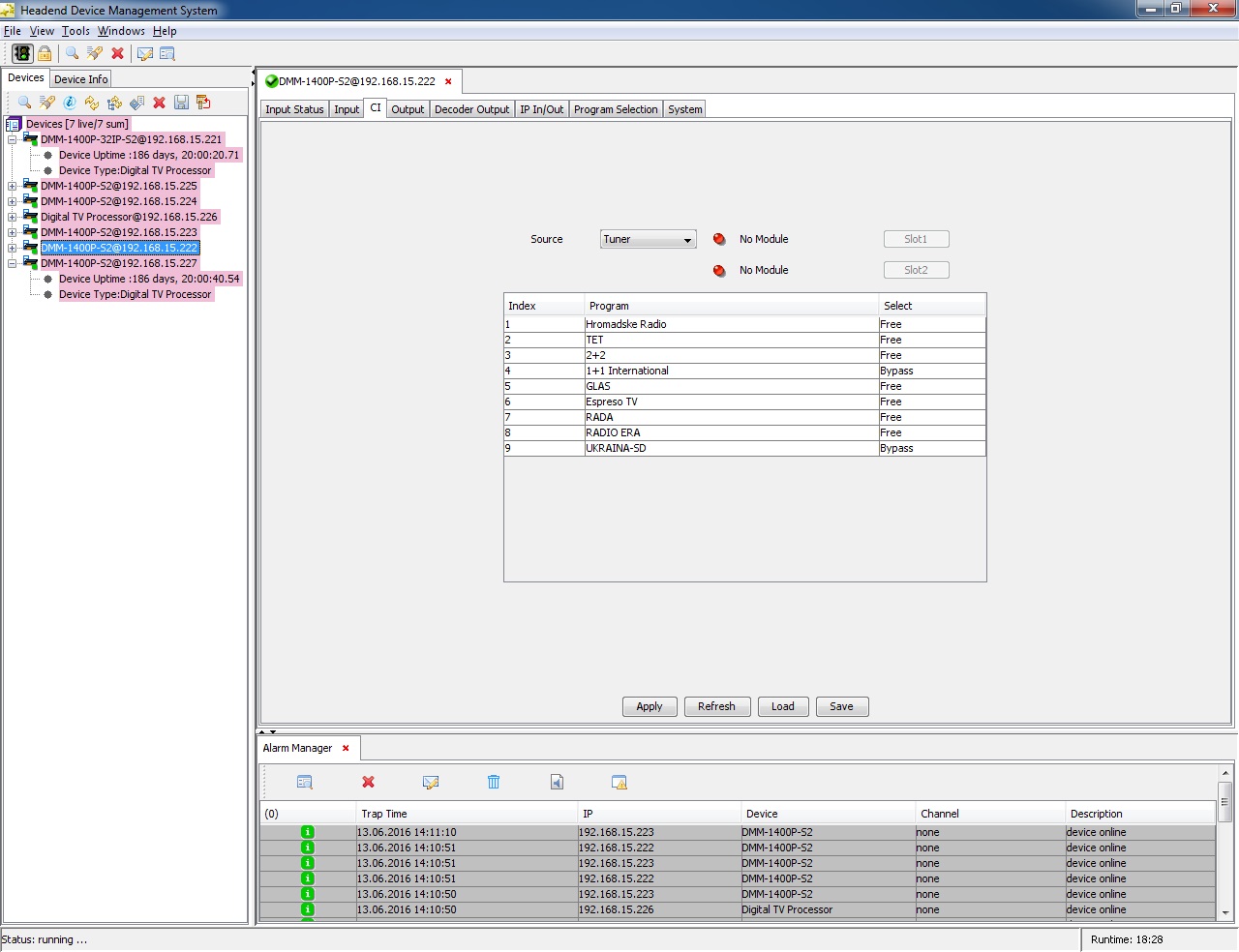
1. Есть желание получить телеканал Украина который идет в кодировке biss. Настроил - но не показывает.

2. также есть желание получить Футбол 1 с Астры4А 12073Н, настраиваю - нет каналов, только какие то радио каналы в списке.

Скрины по первому вопросу прилагаю.

Гуру, подскажите что я сделал не так?

post-135396-015546200 1465822754_thumb.jpg

post-135396-028166200 1465822760_thumb.jpg

post-135396-090712600 1465822767_thumb.jpg

post-135396-072010800 1465822772_thumb.jpg

post-135396-048525400 1465822777_thumb.jpg

Posted

Если не вру, то эти модели могут выдавать каналы закрытые в бисе только через RCA выходы, в IP никак :(

Posted

А по второму вопросу?

Установил CAM модуль Smith Conax (одну штуку) без карточки. PBI его видит, но не заходит в него. Так и должно быть?

Должна ли станция видеть каналы в потоке без карточки?

Должна ли станция видеть каналы в потоке без CAM модуля?

Posted (edited)

если не "Заходит в него" имеете меню кам модуля, то пропишите свой IP адрес в Trap IP на PBI.

Хоть с картой или модулем, хоть без них PBI каналы видит, но естественно картинку на телеке не покажет. Странно что он их у вас не видит. На этом трансе кажется только один радио канал. С другими спутниками-транспондерами всё нормально?

Edited by El_Vago
Posted (edited)

Да, IP где запущен HDMS. Так на скрине у вас не 12073 H 27500, а 11766 H 27500. У Вас на 12073 сигнал лочится?

Edited by El_Vago
Posted

У вас не слишком много устройств последовательно подключены с одного выхода антены. У нас так с 85-м градусом было. 11760 лочился, а вот 12120 уже не хотел, пока не подключил паралельно.

  • 2 weeks later...
Posted

А у кого нормально работает связка PBI1400 + CamAstonBISS-Pro2 на Ямале 402 (55гр)?

 

У меня 2 Сам модуля каналы открывают (СТС+2, Домашний+2, Чё+2), но перезагружается каждые примерно 30 сек со срывом изображения.

Может было у кого такое и как решили ?

  • 1 month later...
Posted

перезагружается каждые примерно 30 сек со срывом изображения

 

Вам бы для начала найти что именно происходит. Перезагружаются CAM, сам модуль, срывы в приеме, перегруз сети или потери пакетов, если в IP выдаете? Возможно, не совсем верно настроены CAM. Когда определите откуда ноги растут - тогда и можно будет побороть болезнь. А лучший совет, как тут не раз уже говорили: обратитесь в саппорт к своему продавцу. Там Вам всегда помогут.

 

Ну и, как доп. совет: Если не ошибаюсь, в этом приемнике есть свой BISS дескремблер на 1 ключ. Если Вы открываете всего 3 канала, то и второй модуль не нужен. Попробуйте в режиме одного модуля и встроенного BISS протестировать.

Join the conversation

You can post now and register later. If you have an account, sign in now to post with your account.

Guest
Reply to this topic...

×   Pasted as rich text.   Paste as plain text instead

  Only 75 emoji are allowed.

×   Your link has been automatically embedded.   Display as a link instead

×   Your previous content has been restored.   Clear editor

×   You cannot paste images directly. Upload or insert images from URL.

×
×
  • Create New...
На сайте используются файлы cookie и сервисы аналитики для корректной работы форума и улучшения качества обслуживания. Продолжая использовать сайт, вы соглашаетесь с использованием файлов cookie и с Политикой конфиденциальности.