Jump to content

Recommended Posts

Posted

Здравствуйте. На узел решил установить SNR-END 2.3 чтобы можно было следить за температурой. Для мониторинга пользуемся Dude и хотелось бы именно через него это сделать.Порыскав в интернете, толком ничего по настройке не нашел, кроме инстркуции на наге. Там коненчо подробно и график хороший, НО можно как-то кроме этого сделать, чтобы было оповещение - т.е. поднялась температура выше какого то определенного нами значения - в Dude это как то отобразилось. Чтобы не было необходимости постоянно тыкать и смотреть график? И если нет, то мб какую-то другую железку посоветуете для этих целей?

Posted

Здравствуйте. На узел решил установить SNR-END 2.3 чтобы можно было следить за температурой. Для мониторинга пользуемся Dude и хотелось бы именно через него это сделать.Порыскав в интернете, толком ничего по настройке не нашел, кроме инстркуции на наге. Там коненчо подробно и график хороший, НО можно как-то кроме этого сделать, чтобы было оповещение - т.е. поднялась температура выше какого то определенного нами значения - в Dude это как то отобразилось. Чтобы не было необходимости постоянно тыкать и смотреть график? И если нет, то мб какую-то другую железку посоветуете для этих целей?

Здравствуйте, вам железку другую надо или софт или инструкцию по настройке duda? ))

ЗЫ в ерд есть функция установки критических температур, при которых она отправляет trap сообщения.

Posted (edited)

Здравствуйте. На узел решил установить SNR-END 2.3 чтобы можно было следить за температурой. Для мониторинга пользуемся Dude и хотелось бы именно через него это сделать.Порыскав в интернете, толком ничего по настройке не нашел, кроме инстркуции на наге. Там коненчо подробно и график хороший, НО можно как-то кроме этого сделать, чтобы было оповещение - т.е. поднялась температура выше какого то определенного нами значения - в Dude это как то отобразилось. Чтобы не было необходимости постоянно тыкать и смотреть график? И если нет, то мб какую-то другую железку посоветуете для этих целей?

Здравствуйте, вам железку другую надо или софт или инструкцию по настройке duda? ))

ЗЫ в ерд есть функция установки критических температур, при которых она отправляет trap сообщения.

В ерд то я знаю, что есть эта функция, мне непонятно как настроить и можно ли вообще настроить dude, чтобы он переживал трап и выдал уведомление. И да, если есть инструкция как данное запилить, мне бы пригодилась)

Edited by Антоха Р.
  • 2 months later...
Posted (edited)

Чтобы не было необходимости постоянно тыкать и смотреть график? И если нет, то мб какую-то другую железку посоветуете для этих целей?

шмЯк

 

ну и плюс небольшие изменения при превышении 50 градусов иконка на карте краснеет

post-101428-009513400 1466698175_thumb.jpg

post-101428-093884600 1466698183_thumb.jpg

Edited by Adim
  • 5 months later...
Posted (edited)

Три дня бьюсь- не могу подружить ERD-3S 62:82 Firmware 1.6 и The Dude 4.0 beta 3..

 

Остальное работает ок! И Герда подключилась работает ОК. И в комстроке получаю температуру встроенного датчика вот так:

 

SnmpGet.exe -r:192.168.1.222 -t:10 -c:"public"

-o:.1.3.6.1.4.1.40418.2.4.4.1

 

OID=.1.3.6.1.4.1.40418.2.4.4.1.0

Type=Integer

Value=26

(SnmpGet v1.01 - Copyright © 2009 SnmpSoft Company)

 

Инструкцию эту http://shop.nag.ru/article/nastrojka-zaprosa-parametrov-s-ustrojstv-snr-erd-po-protokolu-snmp-v-programme-dude-versiya-4 я не просто прочел- наизусть выучил, но не получается по инструкции..

Мне не подходит этот синтаксис в хелпе?-

в строке «Код» вписать OID запрашиваемого параметра (oid_raw(«1.3.6.1.4.1.40418.2.2.4.1»))
Ведь если его весь заменить, на пару цифр, напр. "25", то график появляется! То ли файл SNR-ERD-3S.mib надо в Dude как-то прописать?

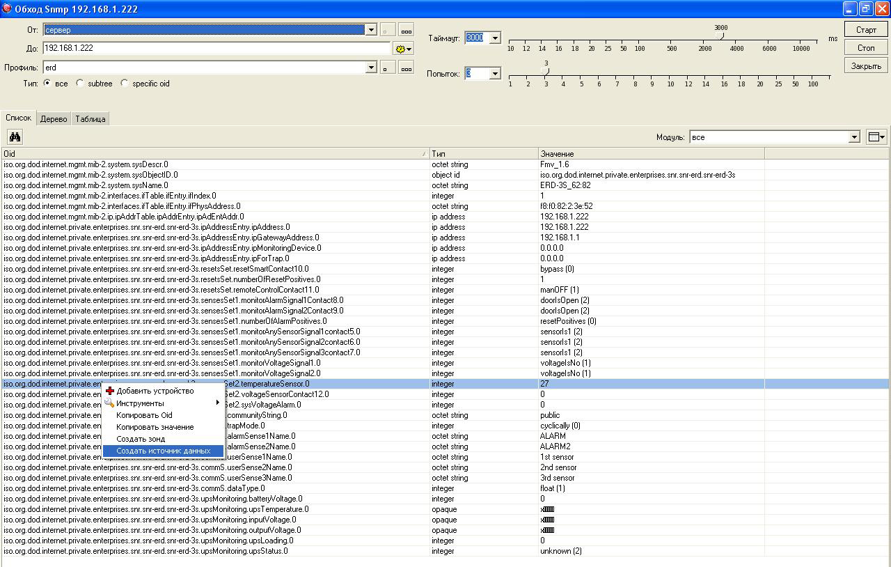
Заработало.. правильный OID , для показаний встроенного датчика температуры- (oid_raw("1.3.6.1.4.1.40418.2.4.4.1.0")) я получил от устройства силами Dude, воспользовавшись, по правой клавише мыши, встроенным инструментом SNMPWalk (среди "пинг;трасерт и т п") и далее в обнаруженных SNMP каналах, выбрать нужный и "создать источник данных" (он появится в Charts) или можно маяк- "зонд" создать, подобный пингу.

post-44725-075712500 1480508457_thumb.jpg

Edited by alexnasa
Posted

Три дня бьюсь- не могу подружить ERD-3S 62:82 Firmware 1.6 и The Dude 4.0 beta 3..

 

Остальное работает ок! И Герда подключилась работает ОК. И в комстроке получаю температуру встроенного датчика во так:

 

SnmpGet.exe -r:192.168.1.222 -t:10 -c:"public"

-o:.1.3.6.1.4.1.40418.2.4.4.1

 

OID=.1.3.6.1.4.1.40418.2.4.4.1.0

Type=Integer

Value=26

(SnmpGet v1.01 - Copyright © 2009 SnmpSoft Company)

 

Инструкцию эту http://shop.nag.ru/article/nastrojka-zaprosa-parametrov-s-ustrojstv-snr-erd-po-protokolu-snmp-v-programme-dude-versiya-4 я не просто прочел- наизусть выучил, но не получается по инструкции..

Мне не подходит этот синтаксис в хелпе?-

в строке «Код» вписать OID запрашиваемого параметра (oid_raw(«1.3.6.1.4.1.40418.2.2.4.1»))
Ведь если его весь заменить, на пару цифр, напр. "25", то график появляется! То ли файл SNR-ERD-3S.mib надо в Dude как-то прописать?

Заработало.. правильный OID (oid_raw("1.3.6.1.4.1.40418.2.4.4.1.0", 5, 5, "192.168.1.222", "erd")) я получил от устройства силами Dude, воспользовавшись, по правой клавише мыши, встроенным инструментом SNMPWalk (среди "пинг;трасерт и т п") и далее в обнаруженных SNMP каналах, выбрать нужный и "создать источник данных" (он появится в Charts) или можно маяк- "зонд" создать, подобный пингу.

picture

Команда разработчиков SNR благодарит вас за описание более правильного метода.

Добавим ее в инструкцию.

 

Вашу проблему можно было решить, прописав (oid_raw(«1.3.6.1.4.1.40418.2.2.4.1») "руками" вместо копи-паста (при копи-пасте копируются некорректные символы)

Posted (edited)

Я, конечно, набирал руками по приведенному в хелпе скриншоту, т.к. знаю о возможных искажениях синтаксиса при ручном копипасте.

Однако мой ERD на SNMP Dude запрос,

по поводу существующих в нём OID -ов прислал мне

1.3.6.1.4.1.40418.2.2.4.1 , а не

1.3.6.1.4.1.40418.2.4.4.1.0

И я рад, что есть возможность не угадывать OID-ы , а запрашивать саму железку инструментом SNMPWalk - железка сама и есть первоисточник нужного мне кода.

post-44725-037328000 1480508083_thumb.jpg

 

НО! 1.3.6.1.4.1.40418.2.2.4.1 в синтаксисе SnmpGet.exe -r:192.168.1.222 -t:10 -c:"public" -o:.1.3.6.1.4.1.40418.2.4.4.1 РАБОТАЕТ ОК!

ну и вот ещё чтиво

Edited by alexnasa

Join the conversation

You can post now and register later. If you have an account, sign in now to post with your account.

Guest
Reply to this topic...

×   Pasted as rich text.   Paste as plain text instead

  Only 75 emoji are allowed.

×   Your link has been automatically embedded.   Display as a link instead

×   Your previous content has been restored.   Clear editor

×   You cannot paste images directly. Upload or insert images from URL.

×
×
  • Create New...
На сайте используются файлы cookie и сервисы аналитики для корректной работы форума и улучшения качества обслуживания. Продолжая использовать сайт, вы соглашаетесь с использованием файлов cookie и с Политикой конфиденциальности.