Jump to content

Recommended Posts

Posted

Сабж RBmAPL-2nD.

Какие будут мнения ? Кто то уже держал его в руках ?

По обзорам продаванов и описанию производителя, интересная модель.

 

 

Чтука прикольная только размерами . в остальном МТ =)))) заводится от любых 5в ,так же Рое на Лан порту пожалуй и все . Лежит дома не знаю куда его прикрутить =)

Posted

Лежит дома не знаю куда его прикрутить =)

Можете организовать к нему доступ, посредством winbox, покрутить-посмотреть возможности настройки радио, доступную сетку частот ?

Доступна расширенная сетка частот ?

Posted

Приехали малыши. Реально очень маленький, тонкий.

Интересно всем будет узнать, по умолчанию, настроен как AP без шифрования, включен NAT и DHCP, RBmAPL-2nD можно конфигурировать только со стороны радио, со стороны езернета доступ закрыт фаерволом. Прошивка 6.30.4.

Вот такой интересный ход микротика :)

Posted

Приехали малыши. Реально очень маленький, тонкий.

Интересно всем будет узнать, по умолчанию, настроен как AP без шифрования, включен NAT и DHCP, RBmAPL-2nD можно конфигурировать только со стороны радио, со стороны езернета доступ закрыт фаерволом. Прошивка 6.30.4.

Вот такой интересный ход микротика :)

 

 

Согласитесь - забавная игрушка , и самое главное что может пригодится во многих местах .

Posted

может пригодится во многих местах .

И где такие места?

 

Клиентская зона , расширение зоны покрытия сети по радио у клиента(САРs отрабатывает на ура), мини хотспот , подключения ТВ клиента при условии что плохо ловит сам ТВ и т.д.

Posted

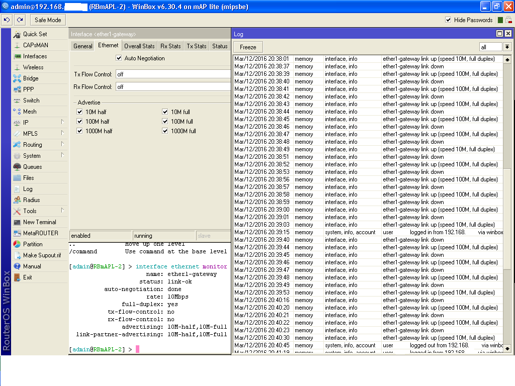
Оказывается есть очень неприятный ньюанс, автосогласования порта, проверял пока только с Длинками.

При включении микрота во включенный Длинк 1100-06/МЕ, все отлично.

При перезагрузке микрота, после нескольких попыток инициализации порт в итоге 10Mbps Full и не пингуется.

При перезагрузке свича 50/50% может 100Mbps Full а может и 10Mbps Full, чаще 10Mbps Full и не пингуется.

 

 
30    Jan  1 00:09:58 2012:LinkStatus-6:Port 4 link up, 100Mbps FULL duplex
29    Jan  1 00:08:42 2012:LinkStatus-6:port 4 link down
28    Jan  1 00:08:41 2012:LinkStatus-6:Port 4 link up, 100Mbps FULL duplex
27    Jan  1 00:08:05 2012:LinkStatus-6:port 4 link down
26    Jan  1 00:08:04 2012:LinkStatus-6:Port 4 link up, 100Mbps FULL duplex
25    Jan  1 00:07:08 2012:LinkStatus-6:port 4 link down
24    Jan  1 00:06:35 2012:LinkStatus-6:Port 4 link up, 10Mbps FULL duplex
23    Jan  1 00:06:33 2012:LinkStatus-6:port 4 link down
22    Jan  1 00:06:33 2012:LinkStatus-6:Port 4 link up, 100Mbps FULL duplex
21    Jan  1 00:06:31 2012:LinkStatus-6:port 4 link down
20    Jan  1 00:06:31 2012:LinkStatus-6:Port 4 link up, 100Mbps FULL duplex
19    Jan  1 00:06:29 2012:LinkStatus-6:port 4 link down
18    Jan  1 00:06:29 2012:LinkStatus-6:Port 4 link up, 100Mbps FULL duplex
17    Jan  1 00:06:27 2012:LinkStatus-6:port 4 link down
16    Jan  1 00:06:27 2012:LinkStatus-6:Port 4 link up, 100Mbps FULL duplex
15    Jan  1 00:06:25 2012:LinkStatus-6:port 4 link down
14    Jan  1 00:06:24 2012:LinkStatus-6:Port 4 link up, 100Mbps FULL duplex
13    Jan  1 00:06:21 2012:LinkStatus-6:port 4 link down
12    Jan  1 00:05:43 2012:LinkStatus-6:Port 4 link up, 10Mbps FULL duplex
11    Jan  1 00:05:41 2012:LinkStatus-6:port 4 link down
10    Jan  1 00:05:41 2012:LinkStatus-6:Port 4 link up, 100Mbps FULL duplex
 9    Jan  1 00:05:27 2012:LinkStatus-6:port 4 link down
 7    Jan  1 00:04:08 2012:LinkStatus-6:Port 4 link up, 10Mbps FULL duplex
 6    Jan  1 00:04:01 2012:SYSTEM-2:System started up
 5    Jan  1 00:03:56 2012:LinkStatus-6:Port 5 link up, 1Gbps FULL duplex
 3    Jan  1 00:00:46 2012:LinkStatus-6:Port 1 link up, 1Gbps FULL duplex
 2    Jan  1 00:00:41 2012:LinkStatus-6:port 1 link down
 1    Jan  1 00:00:18 2012:SYSTEM-2:System started up

Posted

Залюбили меня эти мапы.

При включении, перезагрузке, всего подключенного патчкордами (RBmAPL-2nD <-> другое устройство) оборудования, RBmAPL-2nD не может согласовать скорость порта, в итоге 10Mbps и может пинговаться по езернету, а может и не пинговаться.

Передернуть патчкорд со стороны RBmAPL-2nD решает вопрос автосогласования, по крайней мере с Длинком 100Mbps Full.

Проблема проявляется с сетевыми картами atheros, intel, роутерами TP-Link-740,841, Dlink 1100-06/МЕ ситуация со всеми устройствами идентичная.

В логах RBmAPL-2nD при подключении к Длинку пишет в логе мапа, возможно дуплекс мисматч.

Прибиванием 100Full c двух сторон линка - связи нет вообще.

У кого то есть подобные грабли, ось 6.30.4 ?

map2l.PNG

Posted

6.34.3 стало немного лучше, порт в 100ке чаще, но все равно иногда на 10M падает после ребутов, флапать порт перестал на сетевых картах.

Буду дальше наблюдать.

 

UPD: С Длинком проблема осталась. В 4й порт подключен мап 100Мбитный по даташиту.

Простыня попыток скрестить девайсы.

 

325    Jan  1 00:09:37:LinkStatus-6:Port 4 link up, 100Mbps FULL duplex
324    Jan  1 00:09:35:LinkStatus-6:port 4 link down
323    Jan  1 00:09:35:LinkStatus-6:Port 4 link up, 1Gbps HALF duplex
322    Jan  1 00:09:33:LinkStatus-6:port 4 link down
321    Jan  1 00:09:33:LinkStatus-6:Port 4 link up, 100Mbps FULL duplex
320    Jan  1 00:09:31:LinkStatus-6:port 4 link down
319    Jan  1 00:09:31:LinkStatus-6:Port 4 link up, 100Mbps FULL duplex
318    Jan  1 00:09:29:LinkStatus-6:port 4 link down
317    Jan  1 00:09:29:LinkStatus-6:L
316    Jan  1 00:09:27:LinkStatus-6:port 4 link down
K315    Jan  1 00:09:27:LinkStatus-6:Port 4 link up, 1Gbps HALF duplex
314    Jan  1 00:09:23:LinkStatus-6:port 4 link down
313    Jan  1 00:09:23:LinkStatus-6:Port 4 link up, 1Gbps HALF duplex
312    Jan  1 00:09:21:LinkStatus-6:port 4 link down
311    Jan  1 00:09:21:LinkStatus-6:Port 4 link up, 100Mbps FULL duplex
310    Jan  1 00:09:19:LinkStatus-6:port 4 link down
309    Jan  1 00:08:26:LinkStatus-6:Port 4 link up, 100Mbps HALF duplex
308    Jan  1 00:08:24:LinkStatus-6:port 4 link down
307    Jan  1 00:07:58:LinkStatus-6:Port 4 link up, 100Mbps HALF duplex
306    Jan  1 00:07:55:LinkStatus-6:port 4 link down
305    Jan  1 00:07:14:LinkStatus-6:Port 4 link up, 100Mbps HALF duplex
304    Jan  1 00:07:12:LinkStatus-6:port 4 link down
303    Jan  1 00:07:04:LinkStatus-6:Port 4 link up, 100Mbps HALF duplex
302    Jan  1 00:07:01:LinkStatus-6:port 4 link down
301    Jan  1 00:06:52:LinkStatus-6:Port 4 link up, 100Mbps HALF duplex
300    Jan  1 00:06:49:LinkStatus-6:port 4 link down
299    Jan  1 00:06:27:LinkStatus-6:Port 4 link up, 100Mbps HALF duplex
298    Jan  1 00:06:25:LinkStatus-6:port 4 link down
297    Jan  1 00:05:14:LinkStatus-6:Port 4 link up, 10Mbps FULL duplex
296    Jan  1 00:05:12:LinkStatus-6:port 4 link down
295    Jan  1 00:05:12:LinkStatus-6:Port 4 link up, 1Gbps HALF duplex
294    Jan  1 00:05:10:LinkStatus-6:port 4 link down
293    Jan  1 00:05:10:LinkStatus-6:Port 4 link up, 1Gbps HALF duplex
292    Jan  1 00:05:08:LinkStatus-6:port 4 link down
291    Jan  1 00:05:08:LinkStatus-6:Port 4 link up, 100Mbps FULL duplex
290    Jan  1 00:05:06:LinkStatus-6:port 4 link down
289    Jan  1 00:05:06:LinkStatus-6:Port 4 link up, 100Mbps FULL duplex
288    Jan  1 00:05:04:LinkStatus-6:port 4 link down
287    Jan  1 00:05:04:LinkStatus-6:Port 4 link up, 1Gbps HALF duplex
286    Jan  1 00:05:01:LinkStatus-6:port 4 link down
285    Jan  1 00:05:01:LinkStatus-6:Port 4 link up, 1Gbps HALF duplex
284    Jan  1 00:04:59:LinkStatus-6:port 4 link down
283    Jan  1 00:04:59:LinkStatus-6:Port 4 link up, 1Gbps HALF duplex
282    Jan  1 00:04:57:LinkStatus-6:port 4 link down
281    Jan  1 00:04:57:LinkStatus-6:Port 4 link up, 1Gbps HALF duplex
280    Jan  1 00:04:55:LinkStatus-6:port 4 link down
279    Jan  1 00:04:55:LinkStatus-6:Port 4 link up, 1Gbps HALF duplex
278    Jan  1 00:04:53:LinkStatus-6:port 4 link down
277    Jan  1 00:04:52:LinkStatus-6:Port 4 link up, 100Mbps HALF duplex
276    Jan  1 00:04:51:LinkStatus-6:port 4 link down
275    Jan  1 00:04:50:LinkStatus-6:Port 4 link up, 100Mbps HALF duplex
K274    Jan  1 00:04:49:LinkStatus-6:port 4 link downa ALL
273    Jan  1 00:04:48:LinkStatus-6:Port 4 link up, 100Mbps HALF duplex
272    Jan  1 00:04:47:LinkStatus-6:port 4 link down
271    Jan  1 00:04:46:LinkStatus-6:Port 4 link up, 1Gbps HALF duplex
270    Jan  1 00:04:45:LinkStatus-6:port 4 link down
269    Jan  1 00:04:44:LinkStatus-6:Port 4 link up, 100Mbps HALF duplex
268    Jan  1 00:04:43:LinkStatus-6:port 4 link down
267    Jan  1 00:04:42:LinkStatus-6:Port 4 link up, 1Gbps HALF duplex
266    Jan  1 00:04:41:LinkStatus-6:port 4 link down
265    Jan  1 00:04:40:LinkStatus-6:Port 4 link up, 1Gbps HALF duplex
264    Jan  1 00:04:39:LinkStatus-6:port 4 link down
263    Jan  1 00:04:38:LinkStatus-6:Port 4 link up, 1Gbps HALF duplex
262    Jan  1 00:04:37:LinkStatus-6:port 4 link down
261    Jan  1 00:04:36:LinkStatus-6:Port 4 link up, 100Mbps HALF duplex
260    Jan  1 00:04:35:LinkStatus-6:port 4 link down
259    Jan  1 00:04:34:LinkStatus-6:Port 4 link up, 1Gbps HALF duplex
258    Jan  1 00:04:32:LinkStatus-6:port 4 link down
257    Jan  1 00:04:32:LinkStatus-6:Port 4 link up, 100Mbps HALF duplex
256    Jan  1 00:04:29:LinkStatus-6:port 4 link down
255    Jan  1 00:04:28:LinkStatus-6:Port 4 link up, 100Mbps FULL duplex
254    Jan  1 00:04:26:LinkStatus-6:port 4 link down
253    Jan  1 00:04:26:LinkStatus-6:Port 4 link up, 1Gbps HALF duplex
252    Jan  1 00:04:24:LinkStatus-6:port 4 link down
251    Jan  1 00:04:24:LinkStatus-6:Port 4 link up, 1Gbps HALF duplex
250    Jan  1 00:04:22:LinkStatus-6:port 4 link down
249    Jan  1 00:04:22:LinkStatus-6:Port 4 link up, 100Mbps FULL duplex
248    Jan  1 00:04:20:LinkStatus-6:port 4 link down
247    Jan  1 00:04:20:LinkStatus-6:Port 4 link up, 1Gbps HALF duplex
246    Jan  1 00:04:18:LinkStatus-6:port 4 link down
245    Jan  1 00:04:18:LinkStatus-6:Port 4 link up, 1Gbps HALF duplex
244    Jan  1 00:04:16:LinkStatus-6:port 4 link down
243    Jan  1 00:04:16:LinkStatus-6:Port 4 link up, 1Gbps HALF duplex
242    Jan  1 00:04:14:LinkStatus-6:port 4 link down
241    Jan  1 00:04:14:LinkStatus-6:Port 4 link up, 1Gbps HALF duplex
240    Jan  1 00:04:12:LinkStatus-6:port 4 link down
239    Jan  1 00:04:12:LinkStatus-6:Port 4 link up, 1Gbps HALF duplex
238    Jan  1 00:04:10:LinkStatus-6:port 4 link down
237    Jan  1 00:04:10:LinkStatus-6:Port 4 link up, 1Gbps HALF duplex
236    Jan  1 00:04:08:LinkStatus-6:port 4 link down
235    Jan  1 00:04:08:LinkStatus-6:Port 4 link up, 1Gbps HALF duplex
234    Jan  1 00:04:06:LinkStatus-6:port 4 link down
K233    Jan  1 00:04:06:LinkStatus-6:Port 4 link up, 1Gbps HALF duplex
232    Jan  1 00:04:04:LinkStatus-6:port 4 link down
231    Jan  1 00:04:04:LinkStatus-6:Port 4 link up, 1Gbps HALF duplex
230    Jan  1 00:04:02:LinkStatus-6:port 4 link down
229    Jan  1 00:04:02:LinkStatus-6:Port 4 link up, 100Mbps FULL duplex
228    Jan  1 00:04:00:LinkStatus-6:port 4 link down
227    Jan  1 00:04:00:LinkStatus-6:Port 4 link up, 1Gbps HALF duplex
226    Jan  1 00:03:58:LinkStatus-6:port 4 link down
225    Jan  1 00:03:58:LinkStatus-6:Port 4 link up, 1Gbps HALF duplex
224    Jan  1 00:03:56:LinkStatus-6:port 4 link down
223    Jan  1 00:03:56:LinkStatus-6:Port 4 link up, 100Mbps FULL duplex
222    Jan  1 00:03:54:LinkStatus-6:port 4 link down
221    Jan  1 00:03:54:LinkStatus-6:Port 4 link up, 1Gbps HALF duplex
220    Jan  1 00:03:52:LinkStatus-6:port 4 link down
219    Jan  1 00:03:52:LinkStatus-6:Port 4 link up, 1Gbps HALF duplex
218    Jan  1 00:03:50:LinkStatus-6:port 4 link down
217    Jan  1 00:03:50:LinkStatus-6:Port 4 link up, 1Gbps HALF duplex
216    Jan  1 00:03:48:LinkStatus-6:port 4 link down
215    Jan  1 00:03:48:LinkStatus-6:Port 4 link up, 1Gbps HALF duplex
214    Jan  1 00:03:44:LinkStatus-6:port 4 link down
213    Jan  1 00:03:43:LinkStatus-6:Port 4 link up, 1Gbps HALF duplex
212    Jan  1 00:03:41:LinkStatus-6:port 4 link down
211    Jan  1 00:03:41:LinkStatus-6:Port 4 link up, 1Gbps HALF duplex
210    Jan  1 00:03:39:LinkStatus-6:port 4 link down
209    Jan  1 00:03:39:LinkStatus-6:Port 4 link up, 100Mbps FULL duplex
208    Jan  1 00:03:37:LinkStatus-6:port 4 link down
207    Jan  1 00:03:37:LinkStatus-6:Port 4 link up, 1Gbps HALF duplex
206    Jan  1 00:03:35:LinkStatus-6:port 4 link down
205    Jan  1 00:03:35:LinkStatus-6:Port 4 link up, 100Mbps FULL duplex
204    Jan  1 00:03:33:LinkStatus-6:port 4 link down
203    Jan  1 00:03:33:LinkStatus-6:Port 4 link up, 1Gbps HALF duplex
202    Jan  1 00:03:31:LinkStatus-6:port 4 link down
201    Jan  1 00:03:31:LinkStatus-6:Port 4 link up, 1Gbps HALF duplex
200    Jan  1 00:03:29:LinkStatus-6:port 4 link down
199    Jan  1 00:03:29:LinkStatus-6:Port 4 link up, 1Gbps HALF duplex
198    Jan  1 00:03:27:LinkStatus-6:port 4 link down
197    Jan  1 00:03:27:LinkStatus-6:Port 4 link up, 100Mbps FULL duplex
196    Jan  1 00:03:25:LinkStatus-6:port 4 link down
195    Jan  1 00:03:25:LinkStatus-6:Port 4 link up, 1Gbps HALF duplex
194    Jan  1 00:03:23:LinkStatus-6:port 4 link down
193    Jan  1 00:03:23:LinkStatus-6:Port 4 link up, 1Gbps HALF duplex
K192    Jan  1 00:03:21:LinkStatus-6:port 4 link downa ALL
191    Jan  1 00:03:21:LinkStatus-6:Port 4 link up, 1Gbps HALF duplex
190    Jan  1 00:03:19:LinkStatus-6:port 4 link down
189    Jan  1 00:03:19:LinkStatus-6:Port 4 link up, 100Mbps FULL duplex
188    Jan  1 00:03:17:LinkStatus-6:port 4 link down
187    Jan  1 00:03:16:LinkStatus-6:Port 4 link up, 1Gbps HALF duplex
186    Jan  1 00:03:15:LinkStatus-6:port 4 link down
185    Jan  1 00:03:14:LinkStatus-6:Port 4 link up, 1Gbps HALF duplex
184    Jan  1 00:03:13:LinkStatus-6:port 4 link down
183    Jan  1 00:03:12:LinkStatus-6:Port 4 link up, 100Mbps FULL duplex
182    Jan  1 00:03:11:LinkStatus-6:port 4 link down
181    Jan  1 00:03:10:LinkStatus-6:Port 4 link up, 100Mbps FULL duplex
180    Jan  1 00:03:09:LinkStatus-6:port 4 link down
179    Jan  1 00:03:08:LinkStatus-6:Port 4 link up, 1Gbps HALF duplex
178    Jan  1 00:03:07:LinkStatus-6:port 4 link down
177    Jan  1 00:03:06:LinkStatus-6:Port 4 link up, 100Mbps FULL duplex
176    Jan  1 00:03:05:LinkStatus-6:port 4 link down
175    Jan  1 00:03:04:LinkStatus-6:Port 4 link up, 1Gbps HALF duplex
174    Jan  1 00:03:03:LinkStatus-6:port 4 link down
173    Jan  1 00:03:02:LinkStatus-6:Port 4 link up, 1Gbps HALF duplex
172    Jan  1 00:03:01:LinkStatus-6:port 4 link down
171    Jan  1 00:03:00:LinkStatus-6:Port 4 link up, 1Gbps HALF duplex
170    Jan  1 00:02:59:LinkStatus-6:port 4 link down
169    Jan  1 00:02:58:LinkStatus-6:Port 4 link up, 100Mbps FULL duplex
168    Jan  1 00:02:57:LinkStatus-6:port 4 link down
167    Jan  1 00:02:56:LinkStatus-6:Port 4 link up, 1Gbps HALF duplex
166    Jan  1 00:02:55:LinkStatus-6:port 4 link down
165    Jan  1 00:02:54:LinkStatus-6:Port 4 link up, 1Gbps HALF duplex
164    Jan  1 00:02:52:LinkStatus-6:port 4 link down
163    Jan  1 00:02:52:LinkStatus-6:Port 4 link up, 1Gbps HALF duplex
162    Jan  1 00:02:50:LinkStatus-6:port 4 link down
161    Jan  1 00:02:50:LinkStatus-6:Port 4 link up, 100Mbps FULL duplex
160    Jan  1 00:02:48:LinkStatus-6:port 4 link down
159    Jan  1 00:02:48:LinkStatus-6:Port 4 link up, 100Mbps FULL duplex
158    Jan  1 00:02:46:LinkStatus-6:port 4 link down
157    Jan  1 00:02:46:LinkStatus-6:Port 4 link up, 1Gbps HALF duplex
156    Jan  1 00:02:44:LinkStatus-6:port 4 link down
155    Jan  1 00:02:44:LinkStatus-6:Port 4 link up, 100Mbps FULL duplex
154    Jan  1 00:02:42:LinkStatus-6:port 4 link down
153    Jan  1 00:02:42:LinkStatus-6:Port 4 link up, 1Gbps HALF duplex
152    Jan  1 00:02:40:LinkStatus-6:port 4 link down
K151    Jan  1 00:02:40:LinkStatus-6:Port 4 link up, 100Mbps FULL duplex
150    Jan  1 00:02:38:LinkStatus-6:port 4 link down
149    Jan  1 00:02:38:LinkStatus-6:Port 4 link up, 100Mbps FULL duplex
148    Jan  1 00:02:35:LinkStatus-6:port 4 link down
147    Jan  1 00:02:35:LinkStatus-6:Port 4 link up, 1Gbps HALF duplex
146    Jan  1 00:02:33:LinkStatus-6:port 4 link down
145    Jan  1 00:02:33:LinkStatus-6:Port 4 link up, 1Gbps HALF duplex
144    Jan  1 00:02:31:LinkStatus-6:port 4 link down
143    Jan  1 00:02:31:LinkStatus-6:Port 4 link up, 1Gbps HALF duplex
142    Jan  1 00:02:29:LinkStatus-6:port 4 link down
141    Jan  1 00:02:29:LinkStatus-6:Port 4 link up, 1Gbps HALF duplex
140    Jan  1 00:02:27:LinkStatus-6:port 4 link down
139    Jan  1 00:02:27:LinkStatus-6:Port 4 link up, 100Mbps FULL duplex
138    Jan  1 00:02:23:LinkStatus-6:port 4 link down
137    Jan  1 00:02:23:LinkStatus-6:Port 4 link up, 100Mbps FULL duplex
136    Jan  1 00:02:21:LinkStatus-6:port 4 link down
135    Jan  1 00:02:21:LinkStatus-6:Port 4 link up, 1Gbps HALF duplex
134    Jan  1 00:02:19:LinkStatus-6:port 4 link down
133    Jan  1 00:02:19:LinkStatus-6:Port 4 link up, 100Mbps HALF duplex
132    Jan  1 00:02:17:LinkStatus-6:port 4 link down
131    Jan  1 00:02:17:LinkStatus-6:Port 4 link up, 100Mbps FULL duplex
130    Jan  1 00:02:15:LinkStatus-6:port 4 link down
129    Jan  1 00:02:15:LinkStatus-6:Port 4 link up, 100Mbps FULL duplex
128    Jan  1 00:02:13:LinkStatus-6:port 4 link down
127    Jan  1 00:02:13:LinkStatus-6:Port 4 link up, 100Mbps FULL duplex
126    Jan  1 00:02:11:LinkStatus-6:port 4 link down
125    Jan  1 00:02:11:LinkStatus-6:Port 4 link up, 1Gbps HALF duplex
124    Jan  1 00:02:09:LinkStatus-6:port 4 link down
123    Jan  1 00:02:09:LinkStatus-6:Port 4 link up, 100Mbps FULL duplex
122    Jan  1 00:02:07:LinkStatus-6:port 4 link down
121    Jan  1 00:02:07:LinkStatus-6:Port 4 link up, 1Gbps HALF duplex
120    Jan  1 00:02:05:LinkStatus-6:port 4 link down
119    Jan  1 00:02:05:LinkStatus-6:Port 4 link up, 1Gbps HALF duplex
118    Jan  1 00:02:03:LinkStatus-6:port 4 link down
117    Jan  1 00:02:03:LinkStatus-6:Port 4 link up, 100Mbps FULL duplex
116    Jan  1 00:02:01:LinkStatus-6:port 4 link down
115    Jan  1 00:02:01:LinkStatus-6:Port 4 link up, 100Mbps HALF duplex
114    Jan  1 00:01:59:LinkStatus-6:port 4 link down
113    Jan  1 00:01:59:LinkStatus-6:Port 4 link up, 1Gbps HALF duplex
112    Jan  1 00:01:57:LinkStatus-6:port 4 link down
111    Jan  1 00:01:57:LinkStatus-6:Port 4 link up, 100Mbps FULL duplex
K110    Jan  1 00:01:55:LinkStatus-6:port 4 link downa ALL
109    Jan  1 00:01:55:LinkStatus-6:Port 4 link up, 1Gbps HALF duplex
108    Jan  1 00:01:53:LinkStatus-6:port 4 link down
107    Jan  1 00:01:53:LinkStatus-6:Port 4 link up, 100Mbps FULL duplex
106    Jan  1 00:01:51:LinkStatus-6:port 4 link down
105    Jan  1 00:01:50:LinkStatus-6:Port 4 link up, 1Gbps HALF duplex
104    Jan  1 00:01:49:LinkStatus-6:port 4 link down
103    Jan  1 00:01:48:LinkStatus-6:Port 4 link up, 1Gbps HALF duplex
102    Jan  1 00:01:47:LinkStatus-6:port 4 link down
101    Jan  1 00:01:46:LinkStatus-6:Port 4 link up, 1Gbps HALF duplex
100    Jan  1 00:01:45:LinkStatus-6:port 4 link down
99    Jan  1 00:01:44:LinkStatus-6:Port 4 link up, 1Gbps HALF duplex
98    Jan  1 00:01:43:LinkStatus-6:port 4 link down
97    Jan  1 00:01:42:LinkStatus-6:Port 4 link up, 1Gbps HALF duplex
96    Jan  1 00:01:41:LinkStatus-6:port 4 link down
95    Jan  1 00:01:40:LinkStatus-6:Port 4 link up, 1Gbps HALF duplex
94    Jan  1 00:01:39:LinkStatus-6:port 4 link down
93    Jan  1 00:01:38:LinkStatus-6:Port 4 link up, 1Gbps HALF duplex
92    Jan  1 00:01:37:WEB-6:Successful login through Web 
91    Jan  1 00:01:37:LinkStatus-6:port 4 link down
90    Jan  1 00:01:36:LinkStatus-6:Port 4 link up, 1Gbps HALF duplex
89    Jan  1 00:01:35:LinkStatus-6:port 4 link down
88    Jan  1 00:01:34:LinkStatus-6:Port 4 link up, 100Mbps FULL duplex
87    Jan  1 00:01:33:LinkStatus-6:port 4 link down
86    Jan  1 00:01:32:LinkStatus-6:Port 4 link up, 1Gbps HALF duplex
85    Jan  1 00:01:31:LinkStatus-6:port 4 link down
84    Jan  1 00:01:30:LinkStatus-6:Port 4 link up, 1Gbps HALF duplex
83    Jan  1 00:01:29:LinkStatus-6:port 4 link down
82    Jan  1 00:01:28:LinkStatus-6:Port 4 link up, 100Mbps FULL duplex
81    Jan  1 00:01:27:LinkStatus-6:port 4 link down
80    Jan  1 00:01:26:LinkStatus-6:Port 4 link up, 100Mbps FULL duplex
79    Jan  1 00:01:23:LinkStatus-6:port 4 link down
78    Jan  1 00:01:22:LinkStatus-6:Port 4 link up, 100Mbps FULL duplex
77    Jan  1 00:01:21:LinkStatus-6:port 4 link down
76    Jan  1 00:01:20:LinkStatus-6:Port 4 link up, 1Gbps HALF duplex
75    Jan  1 00:01:18:LinkStatus-6:port 4 link down
74    Jan  1 00:01:18:LinkStatus-6:Port 4 link up, 100Mbps FULL duplex
73    Jan  1 00:01:15:LinkStatus-6:port 4 link down
72    Jan  1 00:01:14:LinkStatus-6:Port 4 link up, 100Mbps FULL duplex
71    Jan  1 00:01:12:LinkStatus-6:port 4 link down
70    Jan  1 00:01:12:LinkStatus-6:Port 4 link up, 1Gbps HALF duplex
K 69    Jan  1 00:01:10:LinkStatus-6:port 4 link downa ALL
68    Jan  1 00:01:10:LinkStatus-6:Port 4 link up, 1Gbps HALF duplex
67    Jan  1 00:01:08:LinkStatus-6:port 4 link down
66    Jan  1 00:01:08:LinkStatus-6:Port 4 link up, 100Mbps FULL duplex
65    Jan  1 00:01:06:LinkStatus-6:port 4 link down
64    Jan  1 00:01:06:LinkStatus-6:Port 4 link up, 100Mbps FULL duplex
63    Jan  1 00:01:04:LinkStatus-6:port 4 link down
62    Jan  1 00:01:04:LinkStatus-6:Port 4 link up, 100Mbps FULL duplex
61    Jan  1 00:01:02:LinkStatus-6:port 4 link down
60    Jan  1 00:01:02:LinkStatus-6:Port 4 link up, 100Mbps FULL duplex
59    Jan  1 00:01:00:LinkStatus-6:port 4 link down
58    Jan  1 00:01:00:LinkStatus-6:Port 4 link up, 1Gbps HALF duplex
57    Jan  1 00:00:58:LinkStatus-6:port 4 link down
56    Jan  1 00:00:58:LinkStatus-6:Port 4 link up, 100Mbps FULL duplex
55    Jan  1 00:00:56:LinkStatus-6:port 4 link down
54    Jan  1 00:00:56:LinkStatus-6:Port 4 link up, 100Mbps FULL duplex
53    Jan  1 00:00:54:LinkStatus-6:port 4 link down
52    Jan  1 00:00:54:LinkStatus-6:Port 4 link up, 1Gbps HALF duplex
51    Jan  1 00:00:52:LinkStatus-6:port 4 link down
50    Jan  1 00:00:52:LinkStatus-6:Port 4 link up, 100Mbps FULL duplex
49    Jan  1 00:00:50:LinkStatus-6:port 4 link down
48    Jan  1 00:00:50:LinkStatus-6:Port 4 link up, 1Gbps HALF duplex
47    Jan  1 00:00:48:LinkStatus-6:port 4 link down
46    Jan  1 00:00:48:LinkStatus-6:Port 4 link up, 100Mbps FULL duplex
45    Jan  1 00:00:46:LinkStatus-6:port 4 link down
44    Jan  1 00:00:46:LinkStatus-6:Port 4 link up, 1Gbps HALF duplex
43    Jan  1 00:00:44:LinkStatus-6:port 4 link down
42    Jan  1 00:00:44:LinkStatus-6:Port 4 link up, 1Gbps HALF duplex
41    Jan  1 00:00:42:LinkStatus-6:port 4 link down
40    Jan  1 00:00:42:LinkStatus-6:Port 4 link up, 1Gbps HALF duplex
39    Jan  1 00:00:40:LinkStatus-6:port 4 link down
38    Jan  1 00:00:40:LinkStatus-6:Port 4 link up, 100Mbps FULL duplex
37    Jan  1 00:00:38:LinkStatus-6:port 4 link down
36    Jan  1 00:00:38:LinkStatus-6:Port 4 link up, 1Gbps HALF duplex
35    Jan  1 00:00:36:LinkStatus-6:port 4 link down
34    Jan  1 00:00:36:LinkStatus-6:Port 4 link up, 1Gbps HALF duplex
33    Jan  1 00:00:34:LinkStatus-6:port 4 link down
32    Jan  1 00:00:34:LinkStatus-6:Port 4 link up, 1Gbps HALF duplex
31    Jan  1 00:00:32:LinkStatus-6:port 4 link down
30    Jan  1 00:00:32:LinkStatus-6:Port 4 link up, 100Mbps FULL duplex
29    Jan  1 00:00:30:LinkStatus-6:port 4 link down
K 28    Jan  1 00:00:30:LinkStatus-6:Port 4 link up, 100Mbps FULL duplex
27    Jan  1 00:00:28:LinkStatus-6:port 4 link down
26    Jan  1 00:00:28:LinkStatus-6:Port 4 link up, 1Gbps HALF duplex
25    Jan  1 00:00:26:LinkStatus-6:port 4 link down
24    Jan  1 00:00:26:LinkStatus-6:Port 4 link up, 100Mbps FULL duplex
23    Jan  1 00:00:26:LinkStatus-6:Port 1 link up, 100Mbps FULL duplex
22    Jan  1 00:00:24:LinkStatus-6:port 4 link down
21    Jan  1 00:00:24:LinkStatus-6:Port 4 link up, 1Gbps HALF duplex
20    Jan  1 00:00:22:LinkStatus-6:port 1 link down
19    Jan  1 00:00:22:LinkStatus-6:port 4 link down
18    Jan  1 00:00:22:LinkStatus-6:Port 4 link up, 100Mbps FULL duplex
17    Jan  1 00:00:21:LinkStatus-6:Port 1 link up, 100Mbps FULL duplex
16    Jan  1 00:00:20:LinkStatus-6:port 4 link down
15    Jan  1 00:00:20:LinkStatus-6:Port 4 link up, 100Mbps FULL duplex
14    Jan  1 00:00:19:SYSTEM-2:System started up
13    Jan  1 00:00:18:LinkStatus-6:port 4 link down
12    Jan  1 00:00:18:LinkStatus-6:Port 4 link up, 100Mbps FULL duplex
11    Jan  1 00:00:16:LinkStatus-6:port 4 link down
10    Jan  1 00:00:16:LinkStatus-6:Port 4 link up, 100Mbps FULL duplex
 9    Jan  1 00:00:14:LinkStatus-6:port 4 link down
 8    Jan  1 00:00:14:LinkStatus-6:Port 4 link up, 100Mbps FULL duplex

 

Posted

6.34.3 радость была недолгой, на сетевой карте/ах и длинке порт продолжает флапать, после включения/ребута.

Больше никто не покупал данный девайс ? Только мне такие глючные попались ?

 

porozut как ведет езернет порт у вашего девайса ? - тоже не с первого раза поднимается, флапает, есть возможность проверить ?

Posted

6.34.3 радость была недолгой, на сетевой карте/ах и длинке порт продолжает флапать, после включения/ребута.

Больше никто не покупал данный девайс ? Только мне такие глючные попались ?

 

porozut как ведет езернет порт у вашего девайса ? - тоже не с первого раза поднимается, флапает, есть возможность проверить ?

 

На неделе зацеплю к Длинку проверю ! Были нюансы с МТ (другими МТ) что порты падали в 10 причем так же в Длинками - выходили из положения - ставили жестко 100 на коммутаторах .

Как проверим отпишусь .

Posted

Есть решение, необходимо извлечь плату из корпуса ! Всему виной магниты !

Достаточно извлечь один магнит, тот что со стороны кнопки WPS.

 

15:03:40 system,error,critical router was rebooted without proper shutdown 
15:03:46 interface,info ether1-gateway link up (speed 100M, full duplex) 

Join the conversation

You can post now and register later. If you have an account, sign in now to post with your account.

Guest
Reply to this topic...

×   Pasted as rich text.   Paste as plain text instead

  Only 75 emoji are allowed.

×   Your link has been automatically embedded.   Display as a link instead

×   Your previous content has been restored.   Clear editor

×   You cannot paste images directly. Upload or insert images from URL.

×
×
  • Create New...
На сайте используются файлы cookie и сервисы аналитики для корректной работы форума и улучшения качества обслуживания. Продолжая использовать сайт, вы соглашаетесь с использованием файлов cookie и с Политикой конфиденциальности.